ГЕНЕРАЦИЯ ЭКГ В ЦИФРОВЫХ ОТВЕДЕНИЯХ

Модель генерации ЭКГ

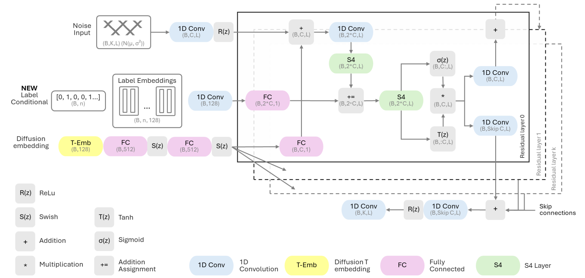
Программная реализация основана на открытой архитектуре SSSD-ECG. SSSD-ECG — диффузионная модель генерации ЭКГ, использующая модуль структурированного пространства состояний (Structured State Space Models, S4) для улавливания долгосрочных зависимостей сигнала. В отличие от исходной реализации SSSD-ECG, в текущей версии переработан механизм обработки меток для условной генерации: он более корректно учитывает нейтральные ЭКГ без патологий, обеспечивая реалистичное распределение как патологических, так и здоровых примеров.

Модель

Выберите параметры

📈 Визуализация ЭКГ в 12 отведениях

Области применения

Продукт нацелен на образовательные и исследовательские учреждения, заинтересованные в получении цифровых электрокардиограмм для решения прикладных задач. Исследовательские задачи могут включать разработку автоматических ассистентов для врачей в условиях нехватки данных. Образовательные задачи могут состоять в обучении студентов на сгенерированных примерах.